Data Files
Data Files is the must-have pre-processing tool for any reservoir engineer who wants to quality control their work.
It is available for CMG®, Echelon®, ECLIPSE®, Intersect®, Nexus®, t-Navigator®, and TOUGH2®.
This module is designed to help reservoir engineers prepare their simulator data decks efficiently. It allows you to focus on the modelling of your fields.
There are 4 main features to be emphasized:
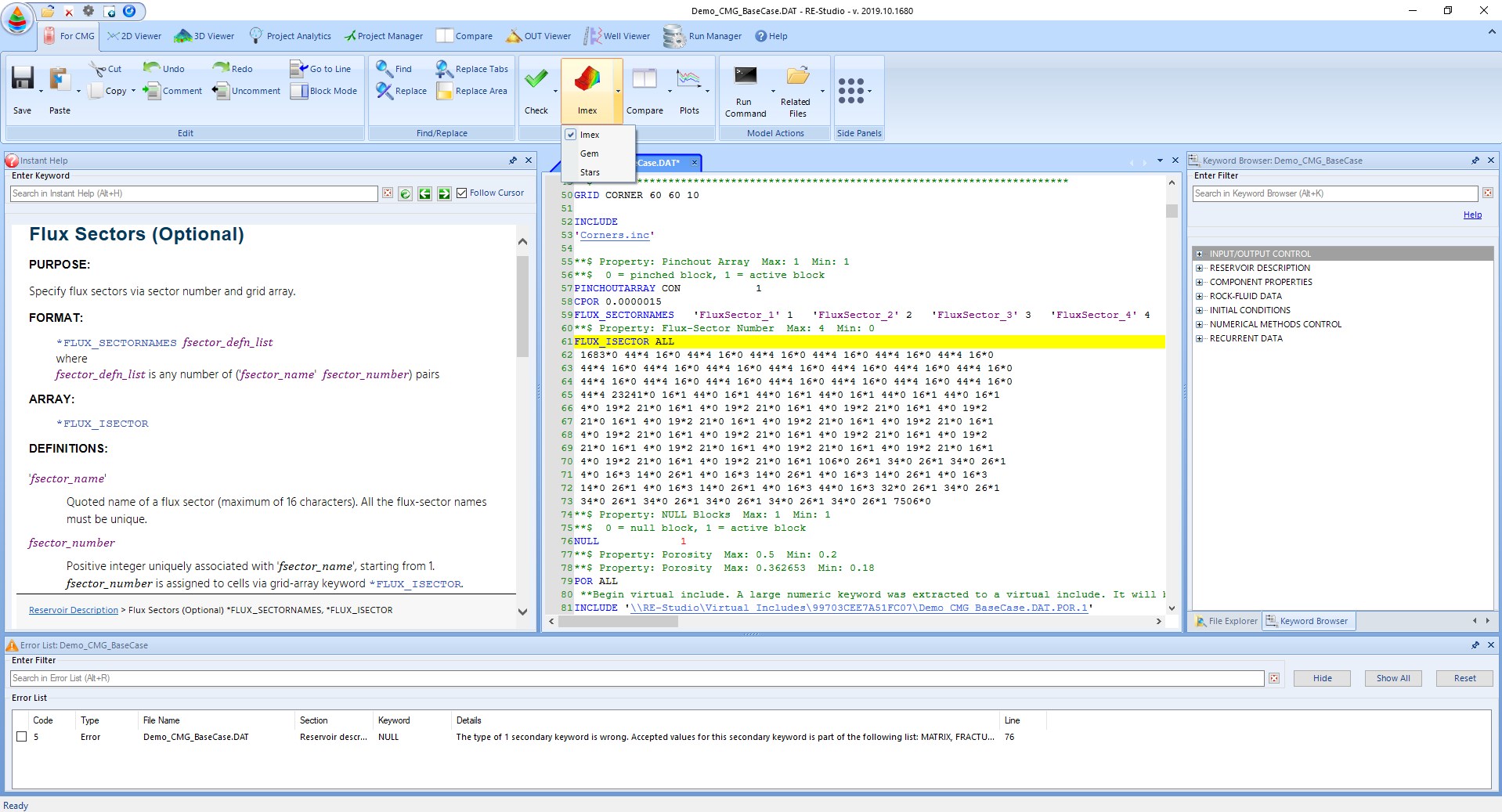
Browse through the entire model: get an overview of all keywords used in the data deck, list all included files, sort and filter keywords to retrieve information with a single click.
Display the simulator help dynamically: the reference manual topics are shown in the Instant Help window, with respect to the current keyword. Click on a keyword and read how it works.
Use the dedicated text edition: comment easily, include, and open files in one click, edit large text in block mode, plot selected input curves.
Quality check data-deck syntax instantly: check your files as soon as they are edited, use the highlighted simulator syntax and script errors to correct them quickly.
