RE-Studio : The Pre and Post-Processor for reservoir simulation

  1. Home
  2. Solutions
  3. RE-Studio
  4. Compare
WINDOWS

Compare

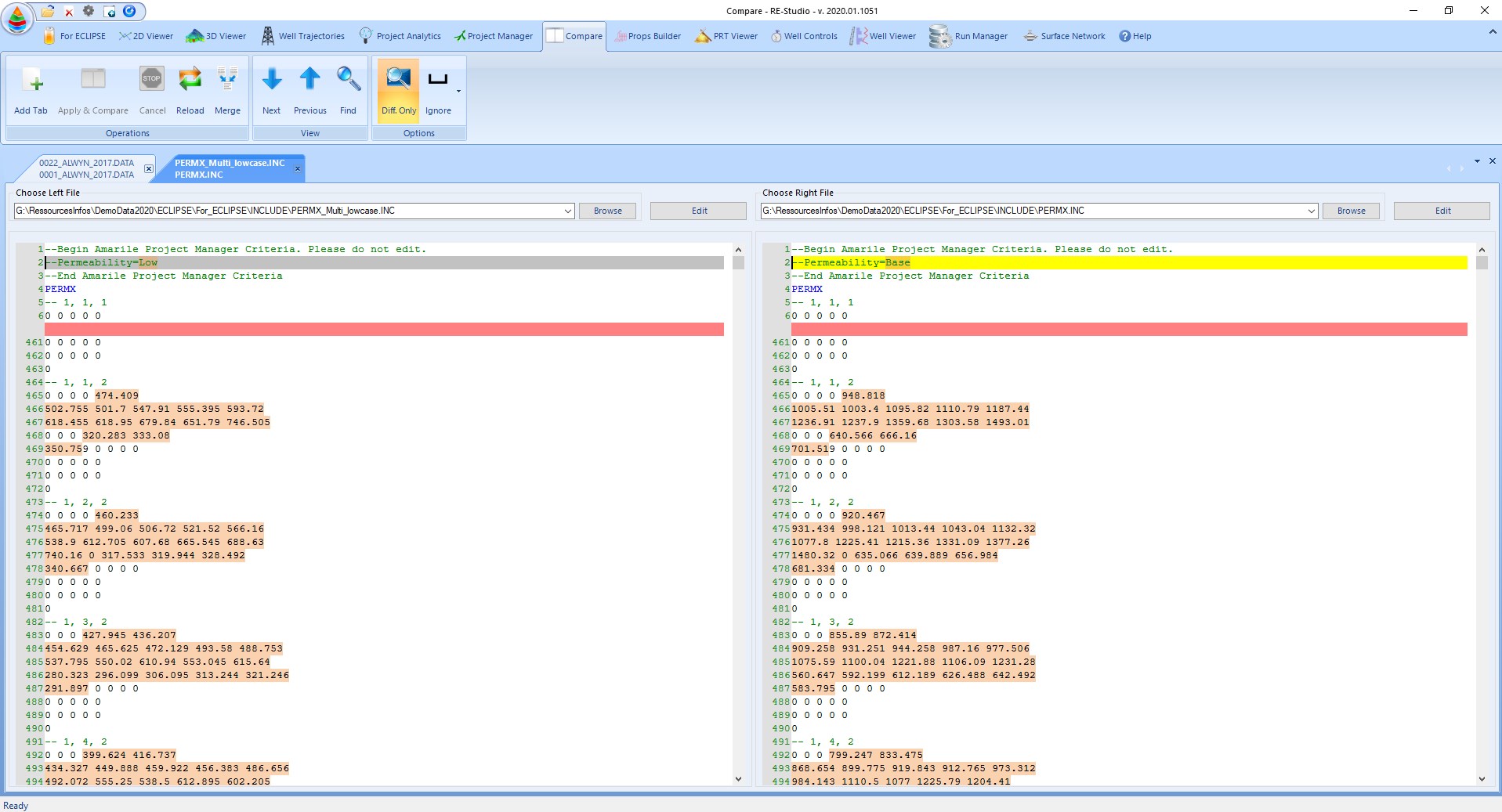
RE-Studio Comparator allows reservoir engineers to easily check the differences between two text files.

Should you have differences between data decks or include files, you will be able to instantly see where the differences are, thanks to the advanced syntax highlights.

Once the differences are spotted, you will be able to easily merge files, thanks to the automatic merge function.